Release Notes 2025
New release notes schedule
To improve your experience with new feature releases, we now offer weekly curated release notes posted every Friday.
Explore a tailored list of features and fixes with helpful images and documentation to better understand what changes apply to your workflow.
Want to see daily updates?
To view all changes made to the IMOS Platform, visit the changelog.
UPDATE NEW FEATURE SECURITY
December
26 December 2025
Nothing new to share.
19 December 2025
Nothing new to share.
11 December 2025
Journals
Compliance Balance (MT) and Compliance Price/MT are now included in FuelEU Journals UPDATE
This feature requires a minimum schema version of 512 and the configuration flag CFGFuelEUCompliancePricing to be enabled.
When creating a FuelEU Journal entry on the TC, the Compliance Balance details from the selected Voyage are now added as new columns in the Voyage Carbon Calculator.
On the TC Contract under the FuelEU tab, there are two new columns:
CB (MT) - This default value is from the Agreed Compliance Balance on the Carbon Calculator
CM Price/MT - This default value is from the Compliance Price/MT on the Carbon Calculator
Operations
Distances per Port Activity UPDATE
This feature requires a minimum schema version of 512 and the configuration flag CFGEnableDistancePerPortActivity to be enabled.
The Port Activities table on the Voyage now has a new Distance field when the configuration flag CFGEnableDistancePerPortActivity is enabled, allowing you to track distance traveled for MRV reporting and compliance purposes. This field is controlled by a checkbox located in the Port Activities table within the Data Center.

Distance field in the Voyage Port Activities table and checkbox in the Data Center
5 December 2025
Nothing new to share.
November
28 November 2025
Nothing new to share.
21 November 2025
Nothing new to share.
14 November 2025
Sustainability
FuelEU Maritime Calculator: Compliance Price and Exchange Rate fields UPDATE
This feature requires a minimum schema version of 509 and the configuration flag CFGFuelEUCompliancePricing to be enabled.
The FuelEU Calculator will show two new fields: Compliance Price and Compliance Exchange Rate. The Compliance Price is the price per MT, calculated from the Penalty and the Compliance Balance.
Trading
Calculate Trade Route value derived from linked Benchmark Estimate NEW FEATURE
This feature requires the configuration flag CFGEnableEstimateTradeRoutePricing to be enabled. This is an additional solution and requires a separate license. You must have the General Trading Module Right selected. Access to other forms and actions also requires specific Module Rights. Your configuration might differ from the information shown. This feature requires a minimum schema version of 498.
This feature allows you to calculate the $/day TCE future rates for Tanker Routes published by market data providers in $/ton. Once calculated, these routes can be used within IMOS to price Tanker Time Charter contracts based on a floating index and/or as an exposure Mark-to-Market calculation in the Trading & Risk Module.
Data Center
New ECA Zone: River Elbe UPDATE
There is a new ECA Zone, ECA - River Elbe, with the allowed value for closed-loop scrubbers is now available to configure in Fuel Zones. When configured, this ECA Zone will take priority over other overlapping ECA regions.

ECA Zone - River Elbe in IMOS Distances
7 November 2025
Chartering
Estimate Bunkers refer to Emission Factors from Liftings and Linked Contracts UPDATE
This feature requires a minimum schema version of 507.
Voyage Estimates will now account for lifting-level emissions factors recorded through TCI delivery bunkers and bunker purchases. This feature helps you estimate FuelEU using the emission factors defined in the linked contract or in your bunker inventory, so that your sustainability calculations pull from those factors.

Delivery Bunker Emissions Form
October
31 October 2025
Sustainability
FuelEU Maritime Calculator: Fuel Prioritization UPDATE
This feature requires the configuration flag CFGPrioritizedFuelEUCalc to be enabled.
With the configuration flag CFGPrioritizedFuelEUCalc on, a checkbox Use Prioritized FuelEU Calc is added to the FuelEU Carbon Calculator form. This checkbox turns on Fuel Prioritization, which chooses the lowest available GHG intensity energy when calculating FuelEU Voyage Level Penalty and Compliance Balance.

FuelEU tab of the Carbon Calculator
24 October 2025
Journals
FuelEU Pooling Journals UPDATE
This feature requires the configuration flag CFGEnableFuelEUPoolJournals to be enabled.
When the new configuration flag CFGEnableFuelEUPoolJournals is enabled, the Emissions tab on Time Charter In contracts is divided into two separate sections: EU ETS and FuelEU. Pooling and journaling workflows can now be used through the Fuel EU tab.

EU ETS and Fuel EU tabs for a TC In
17 October 2025
Nothing new to share.
10 October 2025
Chartering
2026 EU ETS Updates: CO2eq factors used for EU ETS calculations in IMOS UPDATE
This feature requires the CFGEnableFuelEU configuration flag to be enabled to see the new TtW CO2eq field.
Starting in 2026, the EU ETS regulation will take into account both methane (CH₄) and nitrous oxide (N₂O) in addition to carbon Dioxide (CO₂). These regulation changes will increase the amount of allowances required when consuming fuels. Charterers and Operators using traditional marine fuels will also need to account for CH₄ and N₂O emissions. The associated compliance costs will also apply the Cslip factor of the consumer unit to LNG consumption. As a result of these changes, EU ETS emissions will automatically use TtW CO2eq factors instead of CO2 factors for emissions calculations in the IMOS Platform starting January 1, 2026.

Source: European Commission - Climate Action
3 October 2025
Operations
LNG Boil-Off Gas Calculation (LNG BOG) NEW FEATURE
This feature requires the configuration flag CFGEnableLNGMMBTUPricing to be enabled. This is an additional solution that requires a license for the LNG module.
A new LNG Boil-Off Gas Calculation feature is now available with the configuration flag CFGLNGMMBTUPricing. When this flag is enabled, you can Calculate Boil-off Gas and Price LNG consumption in terms of energy by capturing the CV and Price/MMBtu. The commercial impact of LNG can be represented in the Voyage P&L as Price per energy (MMBtu). This enhancement increases your operational insight into LNG BOG and LNG pricing.

LNG BOG Calculation in Voyage Bunkers

LNG Cost in the Voyage P&L
September
26 September 2025
Nothing new to share.
19 September 2025
Nothing new to share.
12 September 2025
Chartering
Carbon Calculator Fuel Cons Report NEW FEATURE
A new Carbon Calculator Fuel Cons Report presents the aggregated Activity Report, Port Activity ROBs, and Rec amounts that drive the emission calculation. You can access the report via the toolbar in the Carbon Calculator.

Carbon Calculator Fuel Cons Report
Invoicing & Payments
Voyage Fuel EU Expense (VFEUE) is fully supported in the TC incremental workflow UPDATE
This enhancement allows clients to generate incremental invoices on the Voyage Fuel EU Expense (VFEUE) in Time Charter. Throughout the duration of a charter, this is particularly useful for addressing disputes or changes in contract terms. This workflow supports multiple reconciliations (now including VFEUE), enabling clients to track expenses and negotiate effectively, especially in complex, multi-year contracts. It aims to enhance performance and efficiency in invoicing processes.

5 September 2025
Chartering
Consecutive Voyages: Pre-Voyage Port of Call is now synced with the previous voyages in the Carbon Calculator. UPDATE
For consecutive voyages, the Carbon Calculator's Pre-Voyage Port of Call is populated with the final Port of Call from the previous voyage.
The Pre-Voyage Port of Call field is now locked for consecutive voyages and updated exclusively via forward sync.

Final Port of Call in Voyage 1

Pre-Voyage Port of Call populated in Voyage 2
August
29 August 2025
Chartering
Cargo Import XML updated to include Cargo Revenues and Expenses UPDATE
This feature requires a minimum schema version of 499.
Cargo Revenues and Expenses can now be imported via XML, improving automation potential and reducing manual effort.
22 August 2025
Nothing new to share.
15 August 2025
Chartering
Delivery Bunker Emissions Factors NEW FEATURE
This feature requires a minimum schema version of 493.
You can now enter emission factors on the Delivery Bunker Breakdown screen, in the TC Contract/Head Fixture form, by right-clicking a row in the Delivery grid and selecting Delivery Bunker Emissions. For the option to appear, Lifting Level Emissions must be enabled for at least one of the fuel types. The factors entered drive emissions calculations when the bunker lot is consumed on a voyage, streamlining the workflow and allowing bunkers to have the correct factors that drive emissions costs.

Delivery Bunker Emissions Factors in TC Delivery Bunker Breakdown
8 August 2025
Nothing new to share.
1 August 2025
Data Center
New ECA Zone: ECA - DENMARK 12NM UPDATE
A new ECA Zone, ECA—DENMARK 12NM, is available and can be configured in Fuel Zones. When active, this zone takes priority over the SECA—North Sea zone in areas where they overlap.

ECA—DENMARK 12NM in Fuel Zones

ECA—DENMARK 12NM in Distances
Chartering
Cargo Import XML updated to include Internal BU and Commission Details UPDATE
The Cargo Import XML can now import additional Broker Commission Details and Internal BU fields, reducing manual data entry.
July
25 July 2025
Chartering
Fuel EU Calc Default Added to Cargo COA UPDATE
Requires a schema version of 492 or higher for the field to appear. The configuration flags CFGEnableFuelEU and CFGEnableVCCOAEmissionsAllocation must be enabled.
A new field, Fuel EU Calc Default, has been added to the Emissions tab on the Cargo COA form. When this field is set on the Cargo COA and saved, it will flow over to the Linked Liftings that have not been manually set. Setting one of the following Calc options will result in the following behavior on Voyages and Estimates:
N/A: No Fuel EU Penalty expense lines will show.
Penalty: Voyage PnL expenses for Fuel EU Penalty will show on Voyages and Estimates that have "Include in PnL" selected.

Fuel EU Calc Default in Cargo COA form
Chartering
Fuel EU Calc Default Added to CP Terms UPDATE
Requires a schema version of 479 or higher for the field to appear. The configuration flag CFGEnableFuelEU must be enabled.
The Fuel EU Calc Default field is now available in the CP Terms Details screen view. The value set for this field will match the field value in the associated Cargo contract. Setting one of the following Calc options will result in the following behavior on Voyages and Estimates:
N/A: No FuelEU Penalty expense lines will show.
Penalty: Voyage PnL expenses for Fuel EU Penalty will show on Voyages and Estimates that have "Include in PnL" selected.

Fuel EU Calc Default in CP Terms Details form
Chartering
Net Emissions Exp Checkbox Behavior Updated UPDATE
The behavior of the Net Emission Expense checkbox on the Estimates column view has been updated. When selected, the system automatically enables Include in PnL for Fuel EU and EU ETS in the Carbon Calculator. You can select or deselect the checkbox to control whether Fuel EU and EU ETS calculations are included in the P&L.
The tooltip for the checkbox has been updated to reflect its current state. It now indicates whether Fuel EU, EU ETS, or both are set to be included in the P&L based on your selection in the Carbon Calculator.

Net Emission Expense checkbox in Estimates
18 July 2025
Chartering
Fuel Versions NEW FEATURE
Requires a schema version of 449 or higher, and the configuration flag CFGEnableFuelVersions must be enabled.
Fuel Versioning allows you to create a new set of six fuel types on a vessel when the configuration flag CFGEnableFuelVersions is enabled. You can add new fuel types, remove unused fuel types, and change the order of fuels. You can apply a new Fuel Version to newly created records, such as Estimates/TC Contracts, Head Fixtures, Voyage Fixtures, and Voyages, while preserving the data for historical records. The following are unsupported: Already Created TC Contracts (Long-term Contract Version Change), Rescheduling Workflows, Historical Records (Fuel Version is locked under the Versions at the entry it was created).
Fuel Versions in IMOS
Data Center
New in Fuel Zones: Choose Multiple Low Sulfur Fuels with Cons Rate Only selected UPDATE
Requires a schema version of 491 or higher.
The Fuel Zones form now allows multiple direct consumption fuel selections when there are consumption rate-only fuel selections, giving you more flexibility when defining multiple fuels to be consumed. You can choose which direct consumption selection the cons rate-only fuel selection applies to by selecting the cons rate-only tag in Fuel Zones. You can also copy the fuel zone configuration from a selected ECA Zone to streamline the fuel value entry process.

Fuel Type Selection in Fuel Zones

Copy from an ECA Zone in Fuel Zones
Fuel Modes/Versions are now in XML UPDATE
Fuel Modes and Versions are now in XML, allowing you to update your vessels via API and reduce manual data entry.
Trading
Requires the configuration flag CFGAddAmountToTradeInvoiceList to be enabled. This is an additional solution and requires a separate license. You must have the General Trading Module Right selected. Access to other forms and actions also requires specific Module Rights. Your configuration might differ from the information shown.
Invoice Total Amount added to the Create Trade Commission Invoices List UPDATE
Two new columns, Amount Curr and Amount Base, are added to the Trade Commission Invoices List when the configuration flag CFGAddAmountToTradeInvoiceList is enabled. There is a performance impact to Create Trade Commission/Settlement Invoices with this flag enabled. To enable the amount columns for the Trade Settlement Invoices list, the CFGAddAmountToTradeInvoiceList configuration flag must now be set to Y. Previously, these columns were always available.

Amount columns in the Trade Commission Invoices List
11 July 2025
Bunkering
New in Sustainability: Improvements to the Bunker Purchase Form UPDATE
The Bunker Purchase form now has FuelEU and EU ETS columns, a GHG calculations table, and additional tooltips with information for clearer messaging.

Bunker Purchase Form
4 July 2025
Nothing new to share.
June
27 June 2025
Nothing new to share.
20 June 2025
Data Center & Chartering
New FuelEU Wind Reward Factor included in the Vessel Details UPDATE
Requires a schema version of 489 or higher.
The Vessel Details tab now includes a new field, Wind Reward Factor, to incorporate the incentive for wind-assisted propulsion. Under FuelEU, the Wind Reward Factor is the effective wind power divided by the propulsion power. GHG intensity is a product of this factor. The selected Wind Factor for this field modifies the FuelEU GHG calculation accordingly, and these changes are captured in the WtW GHG Intensity field in the Carbon Calculator.

Vessel Details tab in IMOS
Trading
New Settlement Market and Forward Market columns for Unpriced Components UPDATE
This is an additional solution and requires a separate license. You must have the General Trading Module Right selected. Access to other forms and actions also requires specific Module Rights. Your configuration might differ from the information shown. Requires a schema version of at least 490. The CFGEnableCustomMarketsForUnpricedComponent configuration flag must be enabled.
New columns for Settlement Market and Forward Market are displayed in the Unpriced Component form and applied for Hire values in the P&L and reports when the new configuration flag CFGEnableCustomMarketsForUnpricedComponent is enabled. The Market is auto-populated and driven by existing settings that currently control the market data we use in unpriced components, including the configuration flags CFGSettlementMarket and CFGBunkerMarket. This change includes improvements to the Unpriced Component Rate Breakdown report with Averaging Rate, Market Rate, Market Date, and Source data.

Unpriced Component Form in IMOS
Operations
Grade-Based Emission Defaulting UPDATE
Requires a schema version of at least 476 or higher.
With a schema version of 476 or higher and Lifting Level Emissions enabled on the Fuel Type, you can now select a Grade on the Bunker Purchase form to initialize the Purchase's Fuel Factors from the Grade's Fuel Factors.

Example of Grade-Based Emission defaulting logic in the Bunker Purchase Form
13 June 2025
Nothing new to share.
6 June 2025
Nothing new to share.
May
30 May 2025
Trading
Use a default Carbon Market for Commodity Carbon Trades UPDATE
This is an additional solution and requires a separate license. You must have the General Trading Module Right selected. Access to other forms and actions also requires specific Module Rights. Your configuration might differ from the information shown. Requires the configuration flag CFGCarbonMarket.
Commodity Carbon Trades can now be configured to use a default Carbon Market with the CFGCarbonMarket configuration flag. When this flag is populated with the name of a market, and not overridden by a Trading Profile setting, the populated value determines the CO2 Market Rate for the Commodity Carbon Trade. If CFGCarbonMarket is empty, Commodity Carbon Trades default back to CFGCommodityMarket.

23 May 2025
Nothing new to share.
16 May 2025
Chartering
New FuelEU Itinerary Overrides for Regulation % UPDATE
FuelEU region percentages are now displayed in the Carbon Calculator. You can manually override FuelEU regulation percentages to account for differences between EU ETS and FuelEU calculations, and exclude ports in countries that are not considered an EU Port of Call for regulation purposes.

FuelEU % field in the Carbon Calculator
Financials
Rate Type added to TCO/TCI expenses UPDATE
The Rate Type field has been added to Common Voyage Expense items in TC contracts, including TCI, TCO, and TC Head Fixture. To surface the Rate Type outside of IMOS, you can include the field as a tag in the invoice printout XML.

Rate Type field in TC contracts and invoice XML
User-Defined Fields in Financials invoices can be updated via invoiceStatus messages UPDATE
You can now update UDFs on a posted DA invoice via invoiceStatus messages, allowing you to better reconcile and track referential data directly within the IMOS Platform.
Trading
This is an additional solution and requires a separate license. You must have the General Trading Module Right selected. Access to other forms and actions also requires specific Module Rights. Your configuration might differ from the information shown. Requires the configuration flag CFGEnableQuotedMarketRoute.
Custom Trade Routes and Bunker Symbols support special characters UPDATE
When the configuration flag CFGEnableQuotedMarketRoute is enabled, formula or calculated routes can now use quotes, allowing the inclusion of market routes containing special characters. This change allows you to follow market naming conventions and improve report accuracy.

Bunker Symbols in the Trading and Risk Module
9 May 2025
Nothing new to share.
2 May 2025
Financials
Financials Invoice link now in the Bunker Invoice Form UPDATE
Requires the configuration flag CFGAccessTDEFormFromOpsInvoice.
The Financials Invoice link to access the Transaction Data Entry form from operations invoices is available in Bunker invoices when you enable the existing configuration flag CFGAccessTDEFormFromOpsInvoice.

Financials Invoice link in the Bunker Invoice
UDFs for the Financials Invoice are now included in the reversal XML UPDATE
User-Defined Fields for the Financials Invoice are now included in the notification XML when the invoice is reversed.

Example reversal notification XML
April
25 April 2025
Financials
Apply Carbon Expenses to Period logic now includes FuelEU costs UPDATE
Requires the configuration flag CFGIncludeFuelEUInApplyCarbontoPeriod.
To ensure carbon expenses are treated the same way when running monthly accruals, you can now include FuelEU expenses in the P&L behind the Apply Carbon Expenses to Period Calculation option by enabling the CFGIncludeFuelEUInApplyCarbontoPeriod configuration flag. When the calculation option is selected for Monthly Accruals, FuelEU Expenses incurred during the voyage are applied to the period when the emissions occurred based on operational data.

CFGIncludeFuelEUInApplyCarbontoPeriod configuration flag

Carbon expenses applied to the period
18 April 2025
Trading
Multiple Carbon Allowance Trade Settlements UPDATE
This is an additional solution and requires a separate license. You must have the General Trading Module Right selected. Access to other forms and actions also requires specific Module Rights. Your configuration might differ from the information shown. Requires user permissions for Carbon Allowance Trades.
Carbon Allowance Trade Settlement Invoices can now be created in batches of Buys and Sells, following similar requirements as the current paper trades. The validation of multiple settlements with different trade books, which the configuration flag CFGActAllowMultiCompanyTradeSettlements can override, is now fixed.

11 April 2025
Operations
Remarks column now available in the Voyage P&L NEW FEATURE
Requires a schema version of 484 or higher, and the configuration flag CFGEnableVoyPnlLineItemRemarks must be enabled.
A new column is added to the Voyage P&L in the Operations View, where remarks can be captured at a line-item level on the voyage when the configuration flag CFGEnableVoyPnlLineItemRemarks is enabled. These remarks will be stored in the database and visible to anyone who has access to the voyage.

Remarks column in Voyage P&L
Financials
Financials Invoice link added to the TCI Payment and Bareboat Form NEW FEATURE
You now have access to the Financial Invoice directly from the TC and Bareboat Payment forms by clicking the Financials Invoice link. This enables more streamlined navigation between the Operations and Financials modules.

Bareboat Payment Form

Time Charter Payment Form
EU ETS Cash/Allowance Settlement in Hire Statements UPDATE
Cash settlements for EU ETS are now integrated into Hire Statements, Statements of Accounts (SOA), and Statement of Accounts Recap, enhancing the efficiency of the invoicing process. You can now issue cash invoices through the standard hire invoice system.

4 April 2025
Data Center
Minimize IWL/INL Zones Routing in Distances maps UPDATE
The Distances standalone maps now have a new option, Minimize IWL/INL Zones Routing, that you can select to reduce IWL/INL zones routing. In Distances, under Load Lines, select the Minimize IWL/INL Zones Routing checkbox in the dropdown list to apply these changes to the map.

Minimize IWL/INL Zones Routing in Distances
March
28 March 2025
Financials
Carbon Allowance Period Transfers NEW FEATURE
Carbon Allowance Period Transfers have been added to the Financials module under Period Closing. You can now allocate carbon allowances in bulk instead of manually creating allowance transfers for each invoice. To access the new form, go to Data Center > Security > Access rights > Financials > Period Closing and select the checkbox for the new security permission, Carbon Allowance Period Transfers.

Carbon Allowance Period Transfers permission
When this functionality is selected, a new form appears that lists Carbon Allowance Invoices, and available Carbon Allowance trades in inventory can be generated using the Date, Strategy, and Company filters. From this form, Carbon Allowance Transfer Journals can be automatically created using the available inventory and open invoices. The balances are applied using a Weighted Average Cost method to determine the transfer price.

Carbon Allowance Period Transfers form in the Financials Module
21 March 2025
Invoicing & Payments
FuelEU costs are included in the Hire Statement, Statement of Account, and SOA Recap reports UPDATE
Requires a schema version of 478 or higher.
FuelEU agreed costs are now displayed in the Hire Statement, Statement of Account (SOA), and SOA Recap reports in Time Charter and Head Fixture contracts. While the Hire Statement displays invoiced and un-invoiced FuelEU costs from linked voyages, SOA, and SOA recap reports display only the costs invoiced in the contracts.

FuelEU costs in the Hire Statement and SOA reports
14 March 2025
Operations
Improved Logic for Lifting Level Emissions UPDATE
Requires a schema version of 479 or higher, and the configuration flag CFGEnableFuelEU must be enabled.
The Lifting Level Emissions logic in the Carbon Calculator is now improved, so the FuelEU penalty remains accurate when a bunker lifting is completed but tested emission factors have not been received. When Bunker Purchase Fuel Factors are enabled but no values are entered, the Carbon Calculator will use the Default Fuel Type values from the Data Center.

Carbon Calculator Emissions logic
Chartering
EU ETS Cash Settlement supported on TC Payments UPDATE
Requires the configuration flags CFGEnableCO2Pricing and CFGEnableTCEmissionsAllocation to be enabled, and the schema version must be greater than 433.
You can include Cash emissions invoices in Time Charter In and Time Charter Out payments once the invoice status is set to Actual. In a Time Charter Payment, under Create/Add Details, select the Emission checkbox and choose from the available invoices shown in the Emissions grid of the Item Select form. Select OK and save the Time Charter Payment. Once saved, the selected emissions invoices appear on the Time Charter Payment form, and the invoice status is Posted, preventing further edits. This feature supports incremental payment types.

Emissions Invoice in TC Payments
7 March 2025
Data Center
ECA Breakdown in the Voyage Summary UPDATE
The Voyage Summary panel on the Distances Map now has an ECA Breakdown dropdown list. This feature provides a detailed breakdown of ECA miles per ECA zone. You can now use the checkboxes by each ECA zone to deselect specific zones and exclude their miles from the total ECA miles calculation.

ECA Breakdown in the Voyage Summary panel
Trading
New Invoiced status for Carbon Allowance Trades UPDATE
This is an additional solution and requires a separate license. You must have the General Trading Module Right selected. Access to other forms and actions also requires specific Module Rights. Your configuration might differ from the information shown. Requires user permissions for Carbon Allowance Trades.
Carbon Allowances with Posted invoices show an Invoiced status in the Carbon Allowance List and form, allowing you to see which confirmed trades require further action and which do not. The Invoiced status is automatically set when the Trade Settlement Invoice is created and posted. Historical trades that have been invoiced update automatically.

Carbon Allowance Trade in Invoiced status
February
28 February 2025
Trading
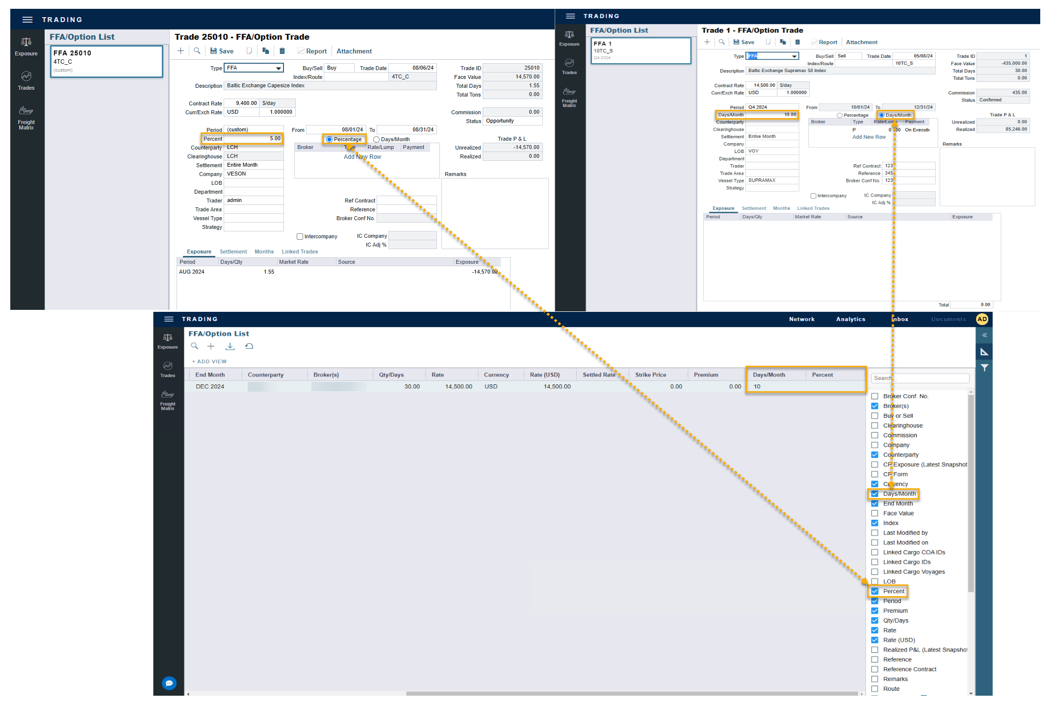
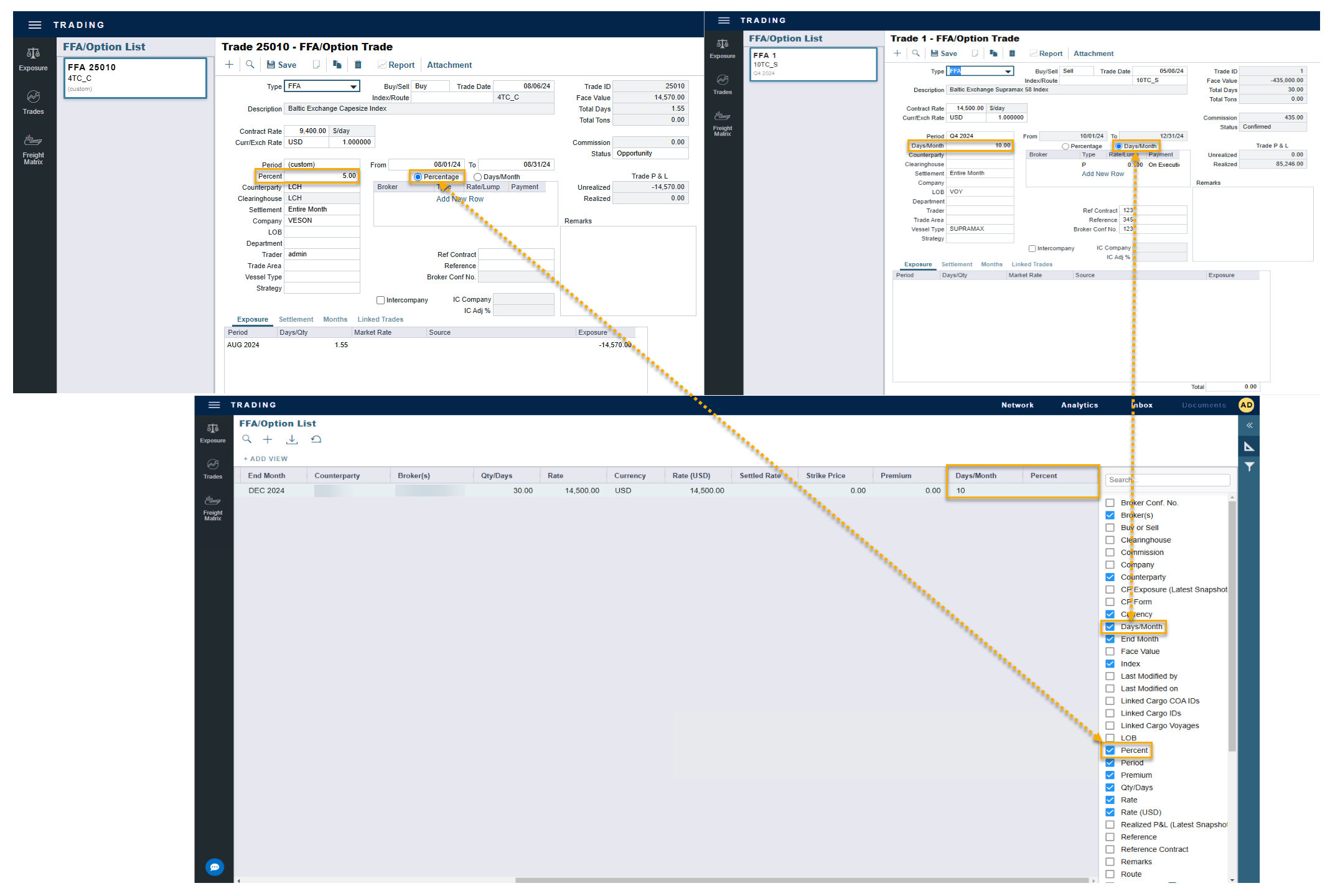
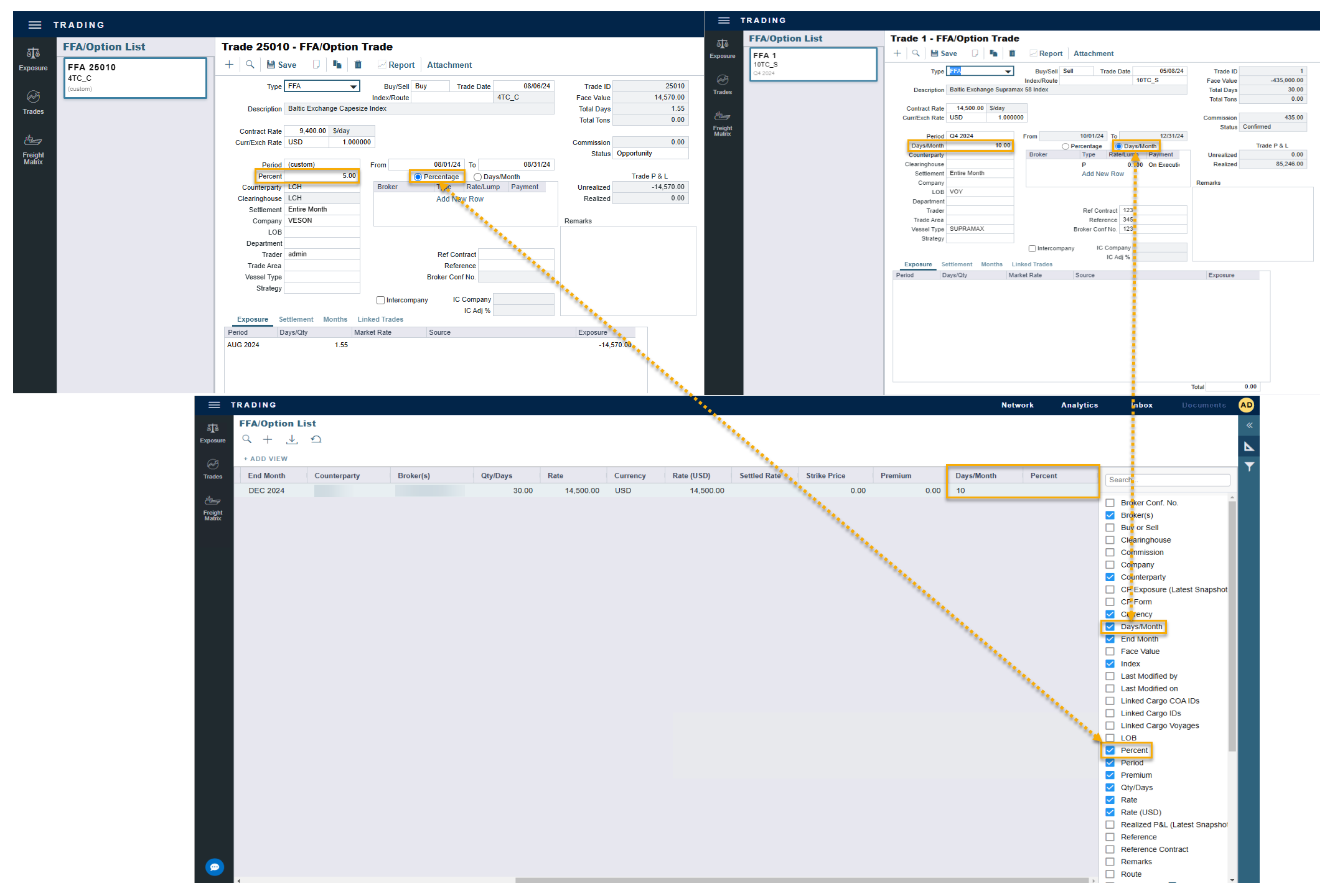
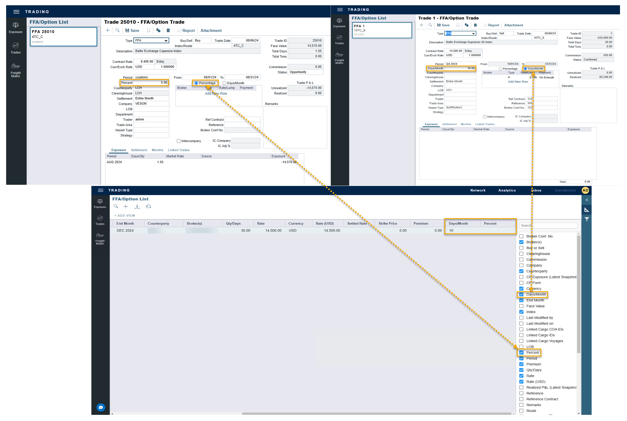
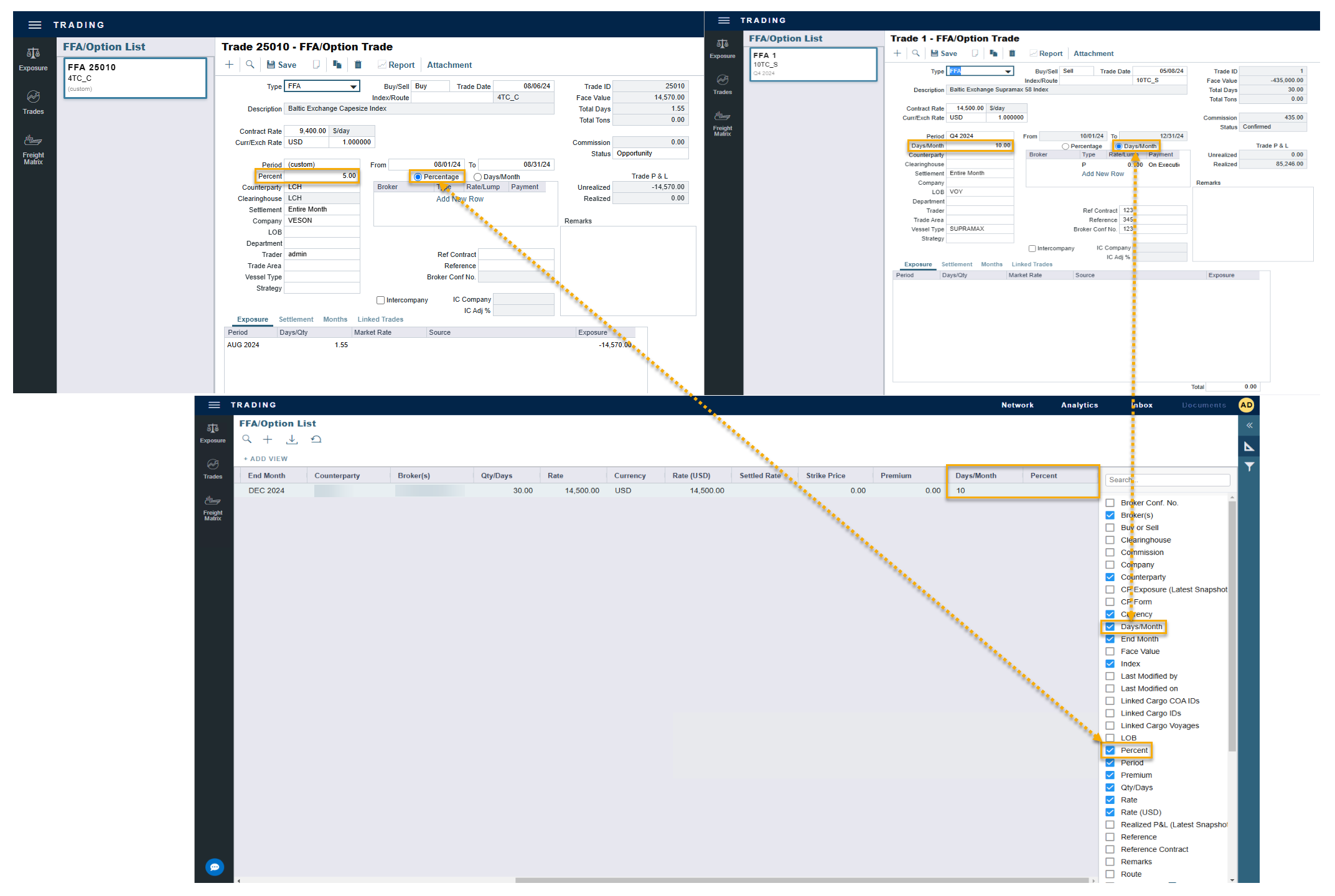
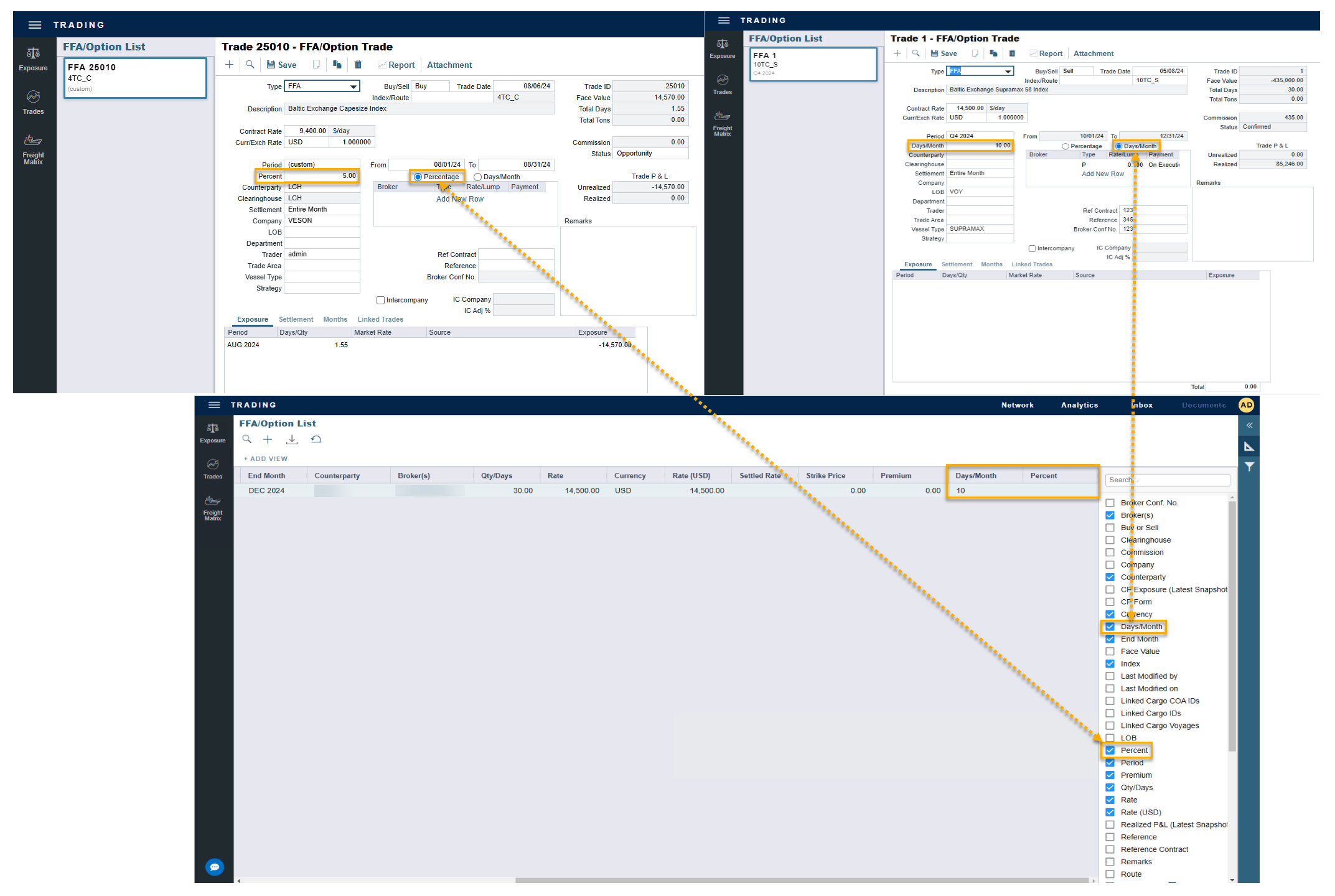
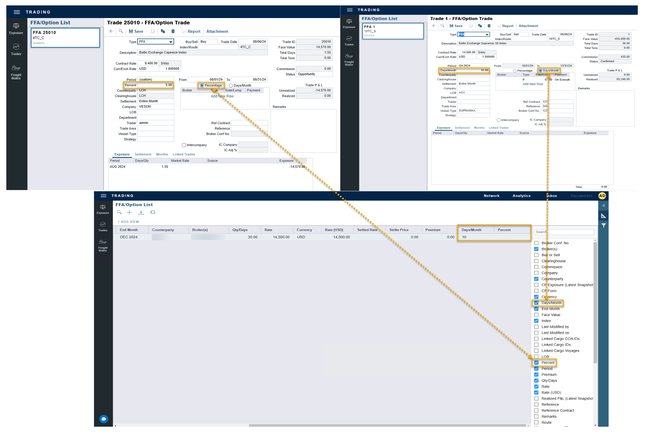
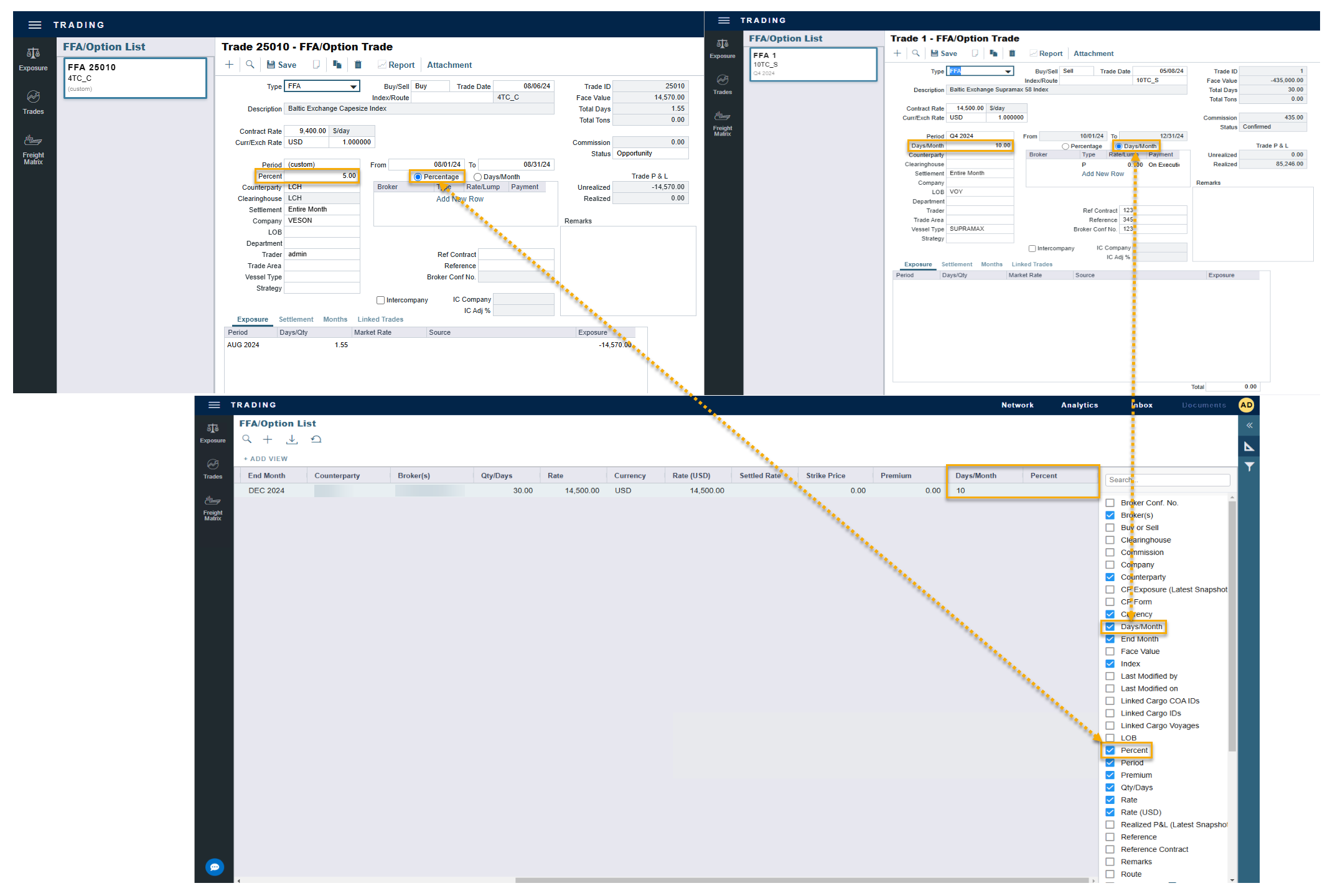
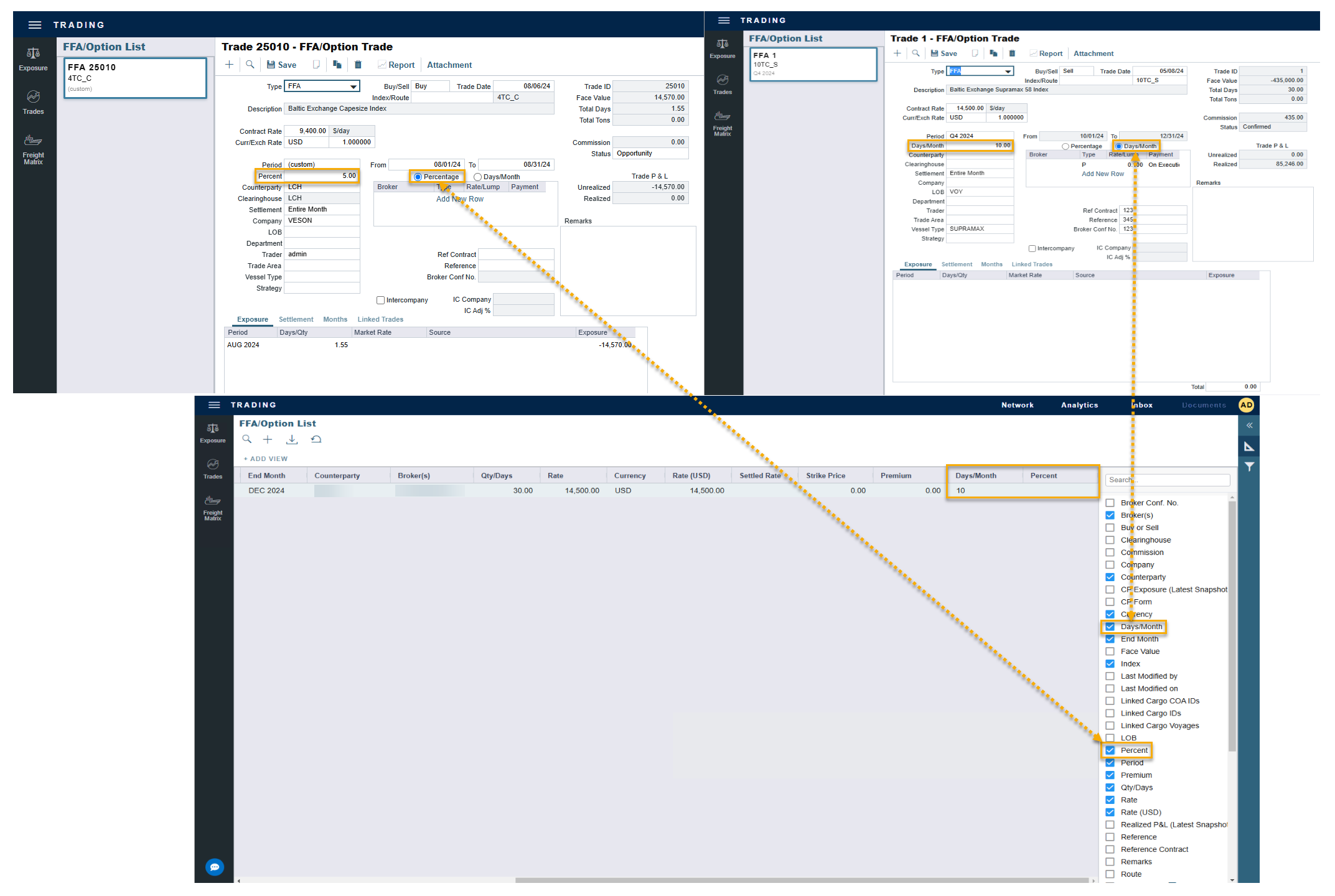
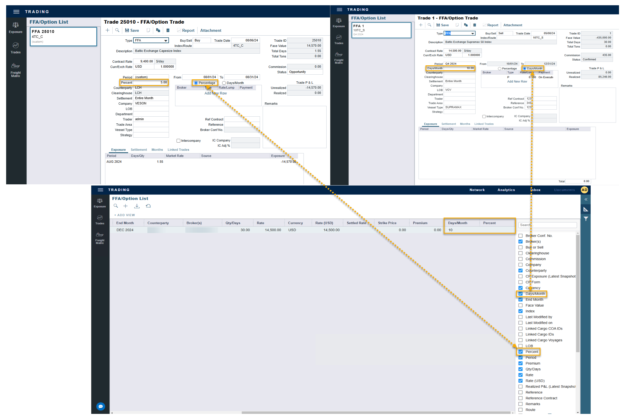
Percent column and Days/Month column added to the FFA/Option List UPDATE
This is an additional solution and requires a separate license. You must have the General Trading Module Right selected. Access to other forms and actions also requires specific Module Rights. Your configuration might differ from the information shown.
Two new columns, Days/Month and Percent, are available in the Trading > FFA/Option List view. The new columns populate with a value if either is selected on the FFA/Option Trade page.

Days/Month and Percent fields in the FFA/Option List
Demurrage
Improved logic for Despatch Period Allocation UPDATE
Requires the configuration flag CFGApplyDespatchToAccrualsPeriod.
The calculation logic for Alloc Days and Alloc % in the Period Allocation form has been modified for reversible Despatch calculations. In a calculation with a combination of ports on demurrage and despatch, the allocation is done fully to the last port in the calculation. If all the ports in a calculation are on Despatch, the resulting despatch amount is allocated to all the ports, prorated based on the quantity of cargo handled at those ports.
21 February 2025
Chartering
Default FuelEU Calculation on the Emissions Tab UPDATE
Requires a schema version of 479 or higher, and the configuration flags CFGDefaultFuelEUCalcType and CFGEnableFuelEU must be enabled.
You can now set a default FuelEU Calc option on Time Charter and Cargo contracts under the Emissions Tab by enabling the configuration flag CFGDefaultFuelEUCalcType. When the Calc option is set to N/A (default), no FuelEU Penalty expense lines appear. When the Calc option is set to Penalty, Voyage P&L expenses for FuelEU Penalty appear.

New configuration flag CFGDefaultFuelEUCalcType
14 February 2025
Chartering
FuelEU Cargo Contract Invoicing NEW FEATURE
Requires a schema version of 479 or higher.
You can now include FuelEU costs in the Freight Invoice when they are calculated on the voyage. In the Freight Invoice, select Add Details to incorporate the FuelEU costs. When you select the checkbox, FuelEU costs appear as a line item in the Freight Adjustment table.
When a freight invoice includes an initial FuelEU amount that changes throughout the voyage, you can raise an incremental invoice incorporating the difference between the originally invoiced amount and the new amount. The updated expense is automatically added back to the adjustment grid.

FuelEU costs in the Freight Invoice
Operations
Improve TCE calculation with a separate P&L section for Linked Trades NEW FEATURE
Requires the configuration flag CFGLinkedTradesPnLSection.
You can now separate Linked Trades from the overall Voyage P&L by enabling the new configuration flag CFGLinkedTradesPnLSection. When the configuration flag is enabled, Linked Trades on the Voyage P&L appear in their own section and will not impact the TCE.

Linked Trades in the Voyage P&L
7 February 2025
Nothing new to share.
January
31 January 2025
Nothing new to share.
24 January 2025
Consumption Mode Manager is added to the Vessel form NEW FEATURE
You can now use the Consumption Mode Manager to create and manage a vessel’s Fuel Consumption Modes, enabled with the configuration flag CFGEnableFuelConsModes in the Vessel form. You can access the new form by selecting the Consumption Modes button on the Vessel form toolbar.

Consumption Mode Manager form
17 January 2025
Nothing new to share.
10 January 2025
Chartering
Automatically save and reload FuelEU Compliance Breakeven Calculator fields in the Voyage Estimator UPDATE
Configuration flag CFGFuelEUComplianceBreakevenCalc must be enabled. Requires a schema version of 481 or higher.
The FuelEU Compliance Breakeven Calculator fields in the FuelEU tab of the Carbon Calculator are now automatically saved and reloaded as part of the estimate. If the itinerary information changes, the fuel replacement calculation will automatically recalculate.

The FuelEU tab of the Carbon Calculator
3 January 2025
Nothing new to share.